
Kurzbeschreibung
Im Mittelpunkt der Forschungsaktivitäten steht die Entwicklung einer neuen Verfahrenstechnologie für das Form-/Profilschleifen, Polieren und Fügen beschichteter optischer Bauelemente. In enger Abstimmung mit dem Forschungspartner LAYERTEC GmbH erfolgen die Untersuchungen der Fügeprozesse unter Umgebungsbedingung an der EAH, währenddessen die Untersuchungen unter Reinraumbedingungen bei der LAYERTEC GmbH durchgeführt werden.
Ein wesentliches Vorhabensziel ist die Untersuchung der erreichbaren Abtragsrate und Formgenauigkeit sowie der Störtiefenschädigung beim ultraschallunterstützten Form- und Profilschleifen von Glaswerkstoffen für optische Bauelemente. Bei der konventionellen Schleifbearbeitung ohne Ultraschall entstehen durch Reibung und Krafteinwirkungen einerseits erhebliche Mikrorisse im Werkstück und andererseits ein hoher Werkzeugverschleiß. Bei der ultraschallgestützten Bearbeitung kommen 60% – 70% der Wirkenergie durch den stoß- bzw. schlagweisen Materialabtrag des Ultraschalls zum Tragen. Ein weiteres Ziel ist die Erarbeitung von technologischen Parametern zur Fertigung US-geschliffener Werkstücke mit reduzierter Rissbildung, verminderten Kantenausbruch und höheren Oberflächengüten. Es wird erwartet, dass für die meisten Anwendungen eine Nachbearbeitung durch kleinere Korngrößen oder Läppen entfallen kann. Zudem sinkt die Belastung des Werkzeuges, wodurch das Werkzeug weniger verschleißt.
Die Politur der geschliffenen optischen Bauelemente soll durch einen zeit- und wirkgesteuerten Polierprozess realisiert werden. Ein wichtiges Ziel für diesen Arbeitsschwerpunkt ist es, ein bereits bestehendes Maschinenkonzept durch spezielle kinematische Wirkprinzipien zu ergänzen und dadurch hochpräzise mikrooptische Bauteile randscharf zu fertigen und die hohen Anforderungen an Winkelgenauigkeit und Ebenheit sicher erfüllen zu können. Durch diesen neuartigen Polierprozess kann das aufwendige Läppen durch einen zeit- und wirkgesteuerten Polierprozess substituiert werden.
Eine weitere wichtige Zielsetzung ist die Entwicklung einer neuen stoffschlüssigen Fügetechnologie für beschichtete Bauelemente. Dabei sind ein Verbund ohne Zusatzmaterialien (Kitt) und die Erhaltung der Funktionalität der Beschichtung der Bauelemente ein grundlegendes Forschungsziel. Durch umfangreiche experimentelle Untersuchungen zum Fügen artgleicher Materialien mit unterschiedlicher Beschichtung soll der Nachweis des Verfahrensprinzips erbracht werden. Konkret sind Fügeprozeduren von:
• Glasmaterialien mit metallischer Beschichtung,
• Glasmaterialien mit dielektrischer Beschichtung,
• Glasproben mit Beschichtung eines Fügepartners (Bonden Beschichtung – Glas)
• Glasproben mit Beschichtung beider Fügepartner (Bonden Schicht – Schicht) vorgesehen.
Ein weiteres wissenschaftliches und technisches Vorhabensziel ist die Realisierung der materiell-technischen Basis für diese Untersuchungen durch die Konzipierung, Konstruktion und den Aufbau einer apparativen Versuchsanordnung.
Materialseitig bilden werkstofftechnische Untersuchungen die Grundlage für die Auswahl geeigneter Materialien und Beschichtungen für die Fügeprozeduren.
Theoretische Betrachtungen und Berechnungen spezieller Temperaturverläufe unter Berücksichtigung des Wärmedehnungsverhaltens und der Wärmeleitfähigkeit stellen ein wichtiges wissenschaftliches Arbeitsziel dar. Sie sind zwingend erforderlich zur Festlegung von Prozessparametern wie Aufheiz- und Abkühlregime und damit für einen erfolgreichen Fügeprozess.
Von großer Bedeutung für die Verifizierung der Fügetechnologie ist die Ermittlung des Einflusses der Prozessbedingungen auf die Fügezone. Daher ist die Bestimmung der Diffusionscharakteristik ebenfalls ein wesentliches wissenschaftliches und technisches Arbeitsziel. Insbesondere Ausdehnung und Konzentrationsgradienten der Diffusionszonen sind ein wichtiges Kriterium zur Bewertung des stoffschlüssigen Verbundes. Neben der Licht- und Differenzialinterferenzkontrastmikroskopie werden hochauflösende Verfahren wie die Rasterelektronenmikroskopie und die ortsaufgelöste energiedispersive Röntgenanalyse zum Einsatz kommen. Ebenso ist eine Prüfung der in den gefügten Bauelementen vorliegenden Spannungen erforderlich, da diese maßgeblich die optische Funktionalität beeinträchtigen können.
Gemeinsam mit dem Projektpartner werden arbeitsteilig geeignete Mess- und Prüfstrategien entwickelt und angewendet, um sowohl die geschliffenen und polierten als auch die gefügten optischen Elemente hinreichend genau bewerten zu können. Dies ist aufgrund der aufzulösenden engbegrenzten Wechselwirkungszonen ein hoher technischer Anspruch.
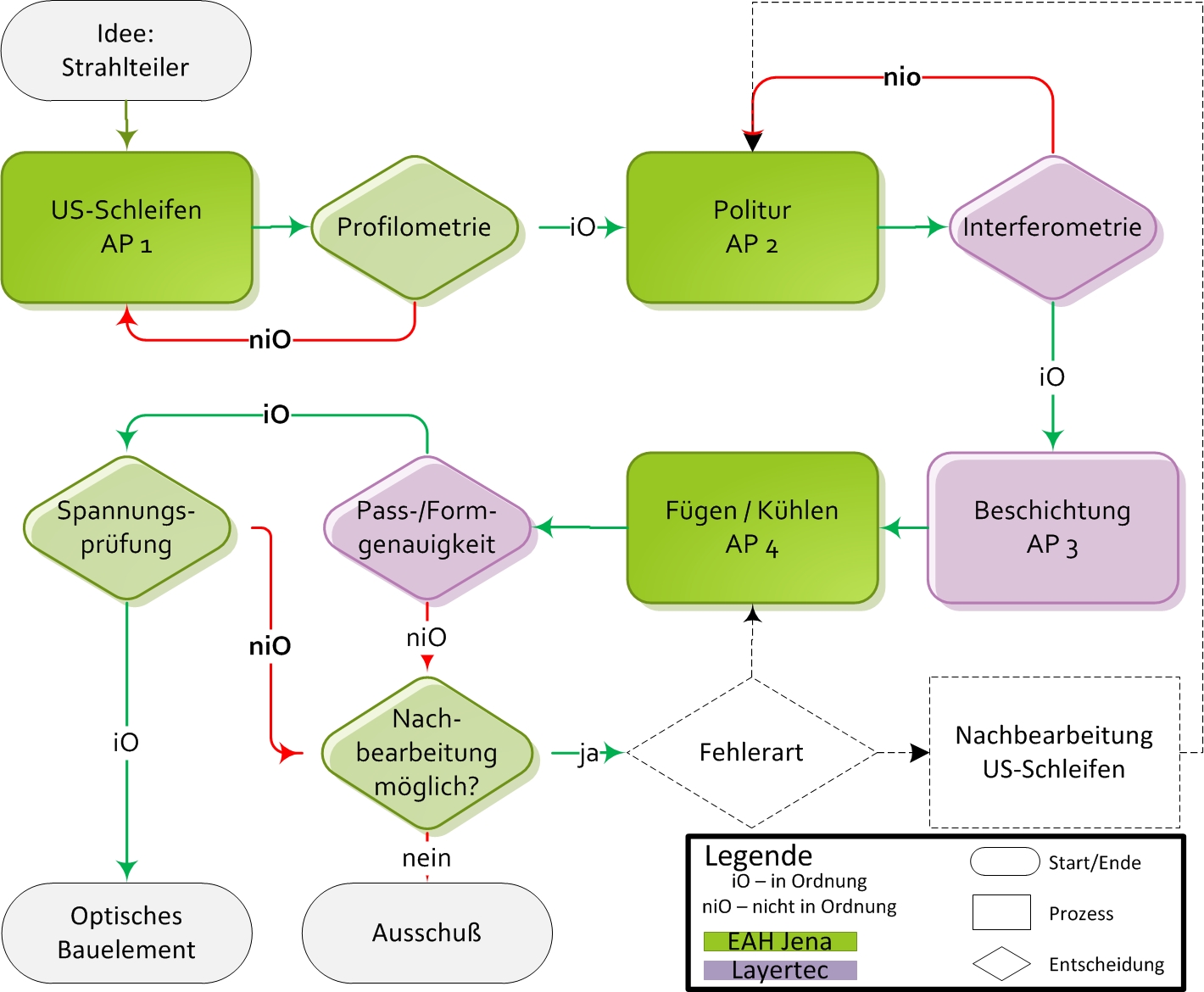
Für die Umsetzung der Vorhabensziele ist die dargestellte Prozesskette erforderlich. Die Verbundpartner ergänzen sich hinsichtlich ihrer verfügbaren Kompetenzen ideal, um die komplette erforderliche Prozesskette abbilden zu können, die gleichzeitig auch die sehr hohe Komplexität des Verbundvorhabens verdeutlicht und die Zusammenarbeit der Partner erfordert.

Die Ernst-Abbe-Hochschule Jena verfügt in den Bereichen Fertigungstechnik, Laser- und Optiktechnologie sowie Werkstoffwissenschaften über die entsprechende Kompetenz, die dargestellten wissenschaftlich-technischen Arbeitsziele zu erbringen, Bearbeitungsergebnisse zu analysieren und wichtige Aussagen für die Optimierung der Verfahren zu treffen.
Projektlaufzeit:
01.07.2014 – 30.06.2016
Projektsumme:
0,25 Mio. €
Projektpartner:
Gefördert durch:
Gefördert vom TMWAT/TAB mit dem Kennzeichen 2014 FE 9015

Ansprechpartner:
Professor Dr.-Ing. Jens Bliedtner
